Zum Inhalt springen
bmi

Bitcoin

Empfohlene Beiträge

WalleWalle
8 hours ago, Jennerwein said:

Was hat denn Bitcoin mit Gold gemeinsam?

Begrenzte Menge einer Handelsware/Rohstoff (commodity)

Muss mit Energieaufwand geschaffen werden

Global einheitlich

Kein Eigentümer/Patent

 

Größter Unterschied ist die physische vs digital Natur. Die Probleme wie Papiergold, Katzengold, etc. haben wir ja schon besprochen.  

Diesen Beitrag teilen


Link zum Beitrag
Jennerwein
vor 9 Stunden von WalleWalle:

Größter Unterschied ist die physische vs digital Natur.

Aus meiner Sicht könnten Unterschiede kaum größer sein, als die Unterschiede zwischen Gold und Bitcoin sind.

 

 

 

 

Diesen Beitrag teilen


Link zum Beitrag
Chips
vor 19 Stunden von bmi:

Was wir dann letztlich wirklich "brauchen" entscheidet der freie Markt. 

Ja richtig. 

 

vor 19 Stunden von bmi:

An so etwas bin ich hingegen nicht interessiert.

Zumal Ethereum am Fundament faulig ist. 

Aber für weitere Diskussionen hierzu sind wir hier im falschen Thread.

Und in welchen Thread gehört der Vergleich von Bitcoin zu Ethereum? Ich finde, man kann das schon auch hier diskutieren. Ich persönlich finde, dass Bitcoin nicht dezentraler als Ethereum ist. Man kann es nicht so recht sagen. Dezentralität ist im Kryptobereich leider nicht so leicht messbar wie man manchmal tut. Manchmal wirft man irgendwelche Statistiken raus, zB. wie viele Validator oder Miner es gibt, aber niemand weiß, wie viele davon zu einer Entität gehören und wie dezentral diese wiederum ist. Wenn zB. ein Unternehmen 10% des Minings oder Validierens stellt, so ist das Unternehmen in der Regel keine einzelne Person. 

 

Aber Dezentralität ist im Kontext der Baselayer von Kryptos zwar wichtig, aber nicht allen Nutzern wichtig. Wenn ein Coin mehr Dezentralität bietet, aber etwas unbequemer ist, kann die Wahl doch zu einem anderen fallen. 

Diesen Beitrag teilen


Link zum Beitrag
Michaael
vor einer Stunde von Chips:

Ja richtig. 

 

Und in welchen Thread gehört der Vergleich von Bitcoin zu Ethereum? Ich finde, man kann das schon auch hier diskutieren. Ich persönlich finde, dass Bitcoin nicht dezentraler als Ethereum ist. Man kann es nicht so recht sagen. Dezentralität ist im Kryptobereich leider nicht so leicht messbar wie man manchmal tut. Manchmal wirft man irgendwelche Statistiken raus, zB. wie viele Validator oder Miner es gibt, aber niemand weiß, wie viele davon zu einer Entität gehören und wie dezentral diese wiederum ist. Wenn zB. ein Unternehmen 10% des Minings oder Validierens stellt, so ist das Unternehmen in der Regel keine einzelne Person. 

 

Aber Dezentralität ist im Kontext der Baselayer von Kryptos zwar wichtig, aber nicht allen Nutzern wichtig. Wenn ein Coin mehr Dezentralität bietet, aber etwas unbequemer ist, kann die Wahl doch zu einem anderen fallen. 

Entweder ist etwas Dezentral oder nicht, halb Dezentral / halb Zentral bzw. ein teil dezentral - sowas gibt es nicht.

 

 

 

Diesen Beitrag teilen


Link zum Beitrag
Chips
vor 2 Minuten von Michaael:

Entweder ist etwas Dezentral oder nicht, halb Dezentral / halb Zentral bzw. ein teil dezentral - sowas gibt es nicht.

 

Aha. Interessante Ansicht. 

Diesen Beitrag teilen


Link zum Beitrag
Michaael
· bearbeitet von Michaael

wäre Satoshi Nakamoto nicht anonym geblieben, wäre Bitcoin im Prinzip auch nicht mehr wirklich dezentral, da er dann streng genommen der Angriffspunkt wäre.

So ist es bei allen anderen Projekten auch. Der Angriffspunkt ist gegeben, das ist defacto das was ich dann nicht als dezentral beschreiben würde. Egal wie sich das ganze Netzwerk verteilt, eine Zentrale Angriffsstelle ist dennoch da..

Diesen Beitrag teilen


Link zum Beitrag
WalleWalle
9 hours ago, Jennerwein said:

Aus meiner Sicht könnten Unterschiede kaum größer sein, als die Unterschiede zwischen Gold und Bitcoin sind.

 

 

 

 

Der Goldmarkt besteht fast vollständig aus Papiergold ohne physische Deckung.

Diesen Beitrag teilen


Link zum Beitrag
Jennerwein
vor einer Stunde von WalleWalle:

Der Goldmarkt besteht fast vollständig aus Papiergold ohne physische Deckung.

Mit ungedecktem Papiergold mag Bitcoin tatsächlich was gemeinsam haben. 

Aber bei tatsächlich physisch existierendem Gold sehe ich nur wenig Ähnlichkeiten zu Bitcoin. 

Diesen Beitrag teilen


Link zum Beitrag
marksn
vor 8 Minuten von Jennerwein:

Mit ungedecktem Papiergold mag Bitcoin tatsächlich was gemeinsam haben. 

Aber bei tatsächlich physisch existierendem Gold sehe ich nur wenig Ähnlichkeiten zu Bitcoin. 

Dann mach die Augen auf oder les die vorherigen Infos hierzu dann siehst du die Parallelen. 
Den Unterschied zwischen physisch und digital müssen wir ja nicht weiter ausführen.

Diesen Beitrag teilen


Link zum Beitrag
Jennerwein
· bearbeitet von Jennerwein
vor 14 Minuten von marksn:

Dann mach die Augen auf oder les die vorherigen Infos hierzu dann siehst du die Parallelen. 

Darfst dir sicher sein, meine Augen sind offen. 

Der klick beim Moorhuhn onlinespiel und der Schuss einer 308 Winchester haben auch Parallelen. 

Aber auch entscheidende Unterschiede. 

 

 

 

 

Diesen Beitrag teilen


Link zum Beitrag
bmi
vor 31 Minuten von Jennerwein:

Aber auch entscheidende Unterschiede. 

Lass mich raten: das eine ist physisch & uralt und das andere digital & jung? 

Diesen Beitrag teilen


Link zum Beitrag
Chips
vor 7 Stunden von Michaael:

wäre Satoshi Nakamoto nicht anonym geblieben, wäre Bitcoin im Prinzip auch nicht mehr wirklich dezentral, da er dann streng genommen der Angriffspunkt wäre.

So ist es bei allen anderen Projekten auch. Der Angriffspunkt ist gegeben, das ist defacto das was ich dann nicht als dezentral beschreiben würde. Egal wie sich das ganze Netzwerk verteilt, eine Zentrale Angriffsstelle ist dennoch da..

verstehe ich nicht. Falls Satoshi bekannt wäre, warum wäre Bitcoin dann angreifbar? Können sie denn Bitcoin ändern? Haben Sie einen Masterkey? Werden ohne sie notwendige Weiterentwicklungen oder Fixes nicht durchgeführt?

 

Hat Buterin zu Ethereum den Masterkey? 

 

Ist denn zb. TCP Protocoll angreifbar, weil die Ersteller bekannt sind? 

vor 3 Stunden von bmi:

Lass mich raten: das eine ist physisch & uralt und das andere digital & jung? 

Es geht doch hier um Bitcoin, nicht um Gold  Iff Topic ;)

Zum Thema: Will jemand Werterhalt und/oder fürchtet den Weltuntergang und/oder Zusammenbruch des Euro/Dollar würde ich auch eher auf das 2000 Jahre alte Asset setzen und nicht auf das 14 Jahre Teil, welches schon mehrmals binnen eines Jahres um <80% gefallen ist. Vlt wäre dann aber auch ein Bunker eine gute Investition. 

Ansonsten würde ich eher auf Bitcoin/Eth setzen. 

Diesen Beitrag teilen


Link zum Beitrag
callwin
· bearbeitet von callwin
vor 10 Stunden von Chips:

Zum Thema: Will jemand Werterhalt und/oder fürchtet den Weltuntergang und/oder Zusammenbruch des Euro/Dollar würde ich auch eher auf das 2000 Jahre alte Asset setzen und nicht auf das 14 Jahre Teil, welches schon mehrmals binnen eines Jahres um <80% gefallen ist. Vlt wäre dann aber auch ein Bunker eine gute Investition. 

Ansonsten würde ich eher auf Bitcoin/Eth setzen.

bislang lese ich immer nur mit und kann auch immer beide Seite verstehen, aber hier mal doch eine Gegenfrage:

wie war die Wertschwankung von Gold zu Beginn? auch unter Anbetracht dessen, dass es keine "Gegenwährung" in unserem heutigen Sinne (Fiat) gab, was die Bewertung/Vergleichbarkeit vereinfacht. Wahrscheinlich hat da auch jemand Brot gegen 1 "Stück" Gold und ein anderer in einer anderen Region gegen 5 "Stück" verkauft. Hat sich der Wert von Gold nicht auch erst einpendeln müssen?

Diesen Beitrag teilen


Link zum Beitrag
CorMaguire
vor 3 Minuten von callwin:

bislang lese ich immer nur mit und kann auch immer beide Seite verstehen, aber hier mal doch eine Gegenfrage:

wie war die Wertschwankung von Gold zu Beginn? auch unter Anbetracht dessen, dass es keine "Gegenwährung" in unserem heutigen Sinne (Fiat) gab, was die Bewertung/Vergleichbarkeit vereinfacht. Wahrscheinlich hat da auch jemand Brot gegen 1 "Stück" Gold und ein anderer in einer anderen Region gegen 5 "Stück" verkauft. Hat sich der Wert von Gold nicht auch erst einpendeln müssen?

"Der sagenhaft reiche König gab auf der Reise so viel Gold aus, dass es in Kairo, Ägypten, den Wert des auf Gold basierenden ägyptischen Dinars auf zehn Jahre hinaus ruinierte – er sank um ein Viertel seines Wertes. Mansa Musa selbst spürte dies auf seiner Rückreise. Da sein Gold nicht mehr den ursprünglichen Wert besaß, musste er sich von Kairoer Kaufleuten Geld leihen"

--> https://de.wikipedia.org/wiki/Mansa_Musa

Diesen Beitrag teilen


Link zum Beitrag
Michaael
vor 12 Stunden von Chips:

verstehe ich nicht. Falls Satoshi bekannt wäre, warum wäre Bitcoin dann angreifbar? Können sie denn Bitcoin ändern? Haben Sie einen Masterkey? Werden ohne sie notwendige Weiterentwicklungen oder Fixes nicht durchgeführt?

 

Hat Buterin zu Ethereum den Masterkey? 

 

Ist denn zb. TCP Protocoll angreifbar, weil die Ersteller bekannt sind? 

Es geht doch hier um Bitcoin, nicht um Gold  Iff Topic ;)

Zum Thema: Will jemand Werterhalt und/oder fürchtet den Weltuntergang und/oder Zusammenbruch des Euro/Dollar würde ich auch eher auf das 2000 Jahre alte Asset setzen und nicht auf das 14 Jahre Teil, welches schon mehrmals binnen eines Jahres um <80% gefallen ist. Vlt wäre dann aber auch ein Bunker eine gute Investition. 

Ansonsten würde ich eher auf Bitcoin/Eth setzen. 

du fixierst dich zu sehr auf das Technische, Ich bin kein Fachmann in dem Bereich.

Es ist nicht so leicht zu erklären, dennoch sollte doch eigentlich klar sein.

Jemand der hinter einem Projekt steht kann im Grunde genommen erpresst, reguliert werden o.ä.

Welche Auswirkung das haben kann, kann man pauschal nicht sagen. 

 

Wirklich dezentral ist etwas nur wenn man keinen Angriffspunkt bietet, egal in welcher Art / Form.

ETH bietet in dieser Form einen Angriffspunkt, nämlich Vitalik selbst. 

 

Und ja BTC ist volatil, vielleicht auch gut so, da Bitcoin dadurch viele neue Interessenten anlockt.

Um sein Geld kurzfristig zu sichern, ist natürlich Gold die bessere Anlaufstelle, beobachtet man allerdings den längeren Zeitraum, ist BTC wesentlich die bessere Anlaufstelle.

 

Diesen Beitrag teilen


Link zum Beitrag
Chips
· bearbeitet von Chips
vor 24 Minuten von Michaael:

du fixierst dich zu sehr auf das Technische, Ich bin kein Fachmann in dem Bereich.

Es ist nicht so leicht zu erklären, dennoch sollte doch eigentlich klar sein.

Jemand der hinter einem Projekt steht kann im Grunde genommen erpresst, reguliert werden o.ä.

Welche Auswirkung das haben kann, kann man pauschal nicht sagen. 

 

Wirklich dezentral ist etwas nur wenn man keinen Angriffspunkt bietet, egal in welcher Art / Form.

ETH bietet in dieser Form einen Angriffspunkt, nämlich Vitalik selbst. 

Eigentlich ist Bitcoin wie auch Ethereum ein Open Source Protokoll. Das sind die Regeln, auf die sich die Nutzer dieser Blockchain geeinigt haben. Die Gründer oder Ersteller des Protokolls können dieses nicht ändern. Änderungen am Protokoll (neue Regeln) können von den Nutzern akzeptiert werden oder nicht. In der Regel akzeptieren sie alle oder keiner. Gibt es eine signifikante Anzahl an Nutzern, die die Blockchain nach den alten und nach den neuen Regeln unterstützen, so überleben beide Forks (zB. Ethereum und Ethereum Classic, oder Bitcoin Core und Bitcoin Cash). Vitalik oder Satoshi sind keine Angriffspunkte. Außer wenn man argumentiert, dass deren Input für wichtige Entscheidungen wichtig wäre. Vitalik hat sicherlich relativ viel Einfluss, aber es gibt auch Bitcoiner, die viel Einfluss haben. Also wo zieht man die Grenze?

 

So ist das übrigens nicht anders bei zB. Internetprotokollen wie TCP, HTTP oder Sprache. 

 

 

Diesen Beitrag teilen


Link zum Beitrag
Michaael
vor 2 Stunden von Chips:

Eigentlich ist Bitcoin wie auch Ethereum ein Open Source Protokoll. Das sind die Regeln, auf die sich die Nutzer dieser Blockchain geeinigt haben. Die Gründer oder Ersteller des Protokolls können dieses nicht ändern. Änderungen am Protokoll (neue Regeln) können von den Nutzern akzeptiert werden oder nicht. In der Regel akzeptieren sie alle oder keiner. Gibt es eine signifikante Anzahl an Nutzern, die die Blockchain nach den alten und nach den neuen Regeln unterstützen, so überleben beide Forks (zB. Ethereum und Ethereum Classic, oder Bitcoin Core und Bitcoin Cash). Vitalik oder Satoshi sind keine Angriffspunkte. Außer wenn man argumentiert, dass deren Input für wichtige Entscheidungen wichtig wäre. Vitalik hat sicherlich relativ viel Einfluss, aber es gibt auch Bitcoiner, die viel Einfluss haben. Also wo zieht man die Grenze?

 

So ist das übrigens nicht anders bei zB. Internetprotokollen wie TCP, HTTP oder Sprache. 

 

 

Soweit hast du ja alles richtig geschrieben, auch das du vermutest das Vitalik ein großen Einfluss am Ende hat.

Reicht sein Einfluss vllt. aus um ETH den Hahn abzudrehen? Was würde denn passieren, wenn Vitalik sich um nichts mehr kümmern würde? Sprich Technischen fortschritt, Updates etc?

Würde ETH weiter existieren? 

 

Zu Bitcoin, wer hat denn ein großen Einfluss auf das Netzwerk? die großen Miner?

Diesen Beitrag teilen


Link zum Beitrag
Chips
vor 5 Minuten von Michaael:

Soweit hast du ja alles richtig geschrieben, auch das du vermutest das Vitalik ein großen Einfluss am Ende hat.

Reicht sein Einfluss vllt. aus um ETH den Hahn abzudrehen? Was würde denn passieren, wenn Vitalik sich um nichts mehr kümmern würde? Sprich Technischen fortschritt, Updates etc?

Würde ETH weiter existieren? 

Klar würde es. Ethereum ist ein ein Protokoll. Meinst du, Apple funktioniert noch, falls Steve Jobs mal stirbt? (Apple Aktie seit seinem Tod +2000%)

 

vor 5 Minuten von Michaael:

 

Zu Bitcoin, wer hat denn ein großen Einfluss auf das Netzwerk? die großen Miner?

Hat Bitcoin denn keine namhaften Unterstützer? https://cointelegraph.com/top-people-in-crypto-and-blockchain-2021

Diesen Beitrag teilen


Link zum Beitrag
WalleWalle
· bearbeitet von WalleWalle

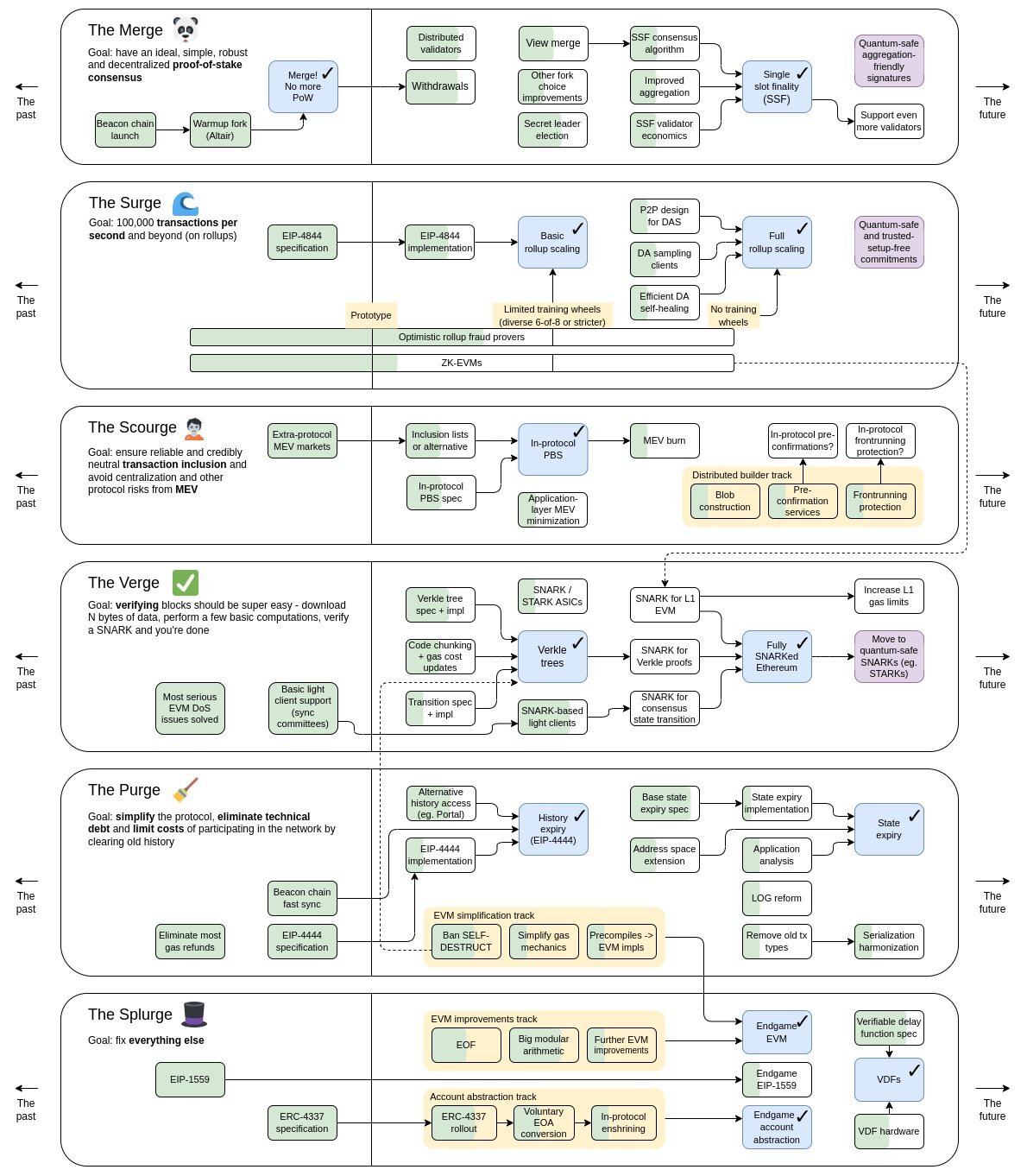
Vitalik erklärt die Roadmap zu Ethereum: The Merge, The Surge, The Scourge, The Verge, The Purge, The Splurge

 

Wie kann ein dezentrales Protokoll eine Roadmap haben? Es klingt nach einer zentralisieren Softwarefirma, die ein Produkt entwickelt. 

 

https://twitter.com/VitalikButerin/status/1588669782471368704

 

FgwVhUjaAAEx_Bb.thumb.jpg.fb187000d25cb6063d7a60dac9d8ac7d.jpg

 

 

Vitalik erklärt warum man in Ethereum investieren soll (es ist also ein Wertpapier) und warum er die Organisation in der Schweiz angesiedelt hat (um gesetzliche Registrierung in den USA zu umgehen, in der Schweiz gäbe es ein "very accessible government").  Zudem wird das Ethereum Premining angesprochen (wie viel sich die Ethereum-Organisation im Vorfeld selber gibt), aber Vitalik weicht aus bezüglich der konkreten Höhe.

 

https://www.youtube.com/watch?v=3By42zOzEGk

Diesen Beitrag teilen


Link zum Beitrag
Chips
vor 55 Minuten von WalleWalle:

Vitalik erklärt die Roadmap zu Ethereum: The Merge, The Surge, The Scourge, The Verge, The Purge, The Splurge

 

Wie kann ein dezentrales Protokoll eine Roadmap haben? Es klingt nach einer zentralisieren Softwarefirma, die ein Produkt entwickelt. 

 

https://twitter.com/VitalikButerin/status/1588669782471368704

Öhm und warum sollte es keine Roadmap geben? Warum muss ein Protokoll wie eine Art Gottesgeschenk sofort fertig vom Himmel fallen, bei dem jede Änderung wie eine Art Gotteslästerung wirkt? Die 1Mb maximale Blockgröße bei Bitcoin war eine Art Quickfix, aber da sie von Satoshi kam, erscheint jeder Änderungsvorschlag wie eine Gotteslästerung(Oder die Bitcoiner können sich nicht auf etwas einigen und feiern somit den Ist-Zustand). 

 

Wenn die Nutzer die von Buterin zusammengefassten Änderungen nicht wollen, müssen sie diese nicht mittragen. Wenn sie sagen, PoS ist kacke, können sie doch einfach Ethereum PoW unterstützen. Wenn die Änderung aber für die meisten Nutzer einen Vorteil bringt, dann tragen sie diese mit. Das ist ein Off-Chain-Voting-Mechanismus, den es bei Bitcoin genauso gab und gibt. 

 

Warum die Ethereum Foundation in der Schweiz und die Bitcoin Foundation nicht, kann ich dir nicht sagen. Beide haben sich das Ziel gesetzt, das Protokoll voran zu treiben(Koordination). Eine davon scheint es aber nicht hinzubekommen  und insolvent zu werden...

https://en.wikipedia.org/wiki/Bitcoin_Foundation

Diesen Beitrag teilen


Link zum Beitrag
marksn

Kannst du mal bitte aufhören den Thread mit Ethereum zuzumüllen.

Dir wurde jetzt X-Mal erklärt warum Eth nicht dezentral ist. Da kann es noch so ein tolles Protokoll sein. Darum gehts hier nicht.

PoS kann ohne minimale Eingriffe und zentrale Zeitserver sowieso niemals gänzlich dezentral sein. Oder hat Eth mittlerweile die Relativitätstheorie gelöst?

 

Diesen Beitrag teilen


Link zum Beitrag
Chips
· bearbeitet von Chips
vor 4 Stunden von marksn:

Kannst du mal bitte aufhören den Thread mit Ethereum zuzumüllen.

Dir wurde jetzt X-Mal erklärt warum Eth nicht dezentral ist. Da kann es noch so ein tolles Protokoll sein. Darum gehts hier nicht.

PoS kann ohne minimale Eingriffe und zentrale Zeitserver sowieso niemals gänzlich dezentral sein. Oder hat Eth mittlerweile die Relativitätstheorie gelöst?

 

aha und wie kann Bitcoin dezentral sein, wenn nur Unternehmen mit Zugang zu günstiger Hardware (Korruption?) und Strom (Land? Energieunternehmen?) minen können? PoS kann jeder, egal wo man sitzt und wieviel Kapital man hat. Bist du Miner?

 

PS: Dezentralität ist nicht alles  Sonst würde niemand Binance als Hauptapp benutzen. Was nutzt Bitcoins Dezentralität, wenn die Leute ihre Bitcoins bei einer zentralen App aufbewahren? 

Diesen Beitrag teilen


Link zum Beitrag
bmi
Am 26.1.2022 um 19:10 von bmi:

https://bitcoinmagazine.com/markets/putin-russia-has-advantages-in-bitcoin-mining

Vladimir Putin: Russland hat "some advantages" in Bitcoinmining 

Ein Jahr später ist Russland bereits auf Platz 2.

 

Ich denke, dass wir rückblickend irgendwann feststellen werden, dass dies der Sputnikschock V2.0 war.

Zitat

Russland ist beim Kryptowährungs-Mining auf den zweiten Platz der Welt aufgestiegen. Die Vereinigten Staaten bleiben führend, die Unsicherheit bei der Regulierung von Kryptowährungen dort kann jedoch eine neue Umverteilung des Marktes auslösen. In Russland ist der rechtliche Rahmen für Miner jedoch im Allgemeinen noch nicht entwickelt, betonen Experten. Darüber hinaus wachsen die Sanktionsrisiken sowohl gegenüber russischen Spielern als auch gegenüber ihren Kontrahenten im Ausland

 

[...]

 

In den Vereinigten Staaten wurde der Status

der Kryptowährung noch nicht festgelegt, und das Problem der negativen Auswirkungen des PoW-Mining (der energieaufwändigste Prozess, der hauptsächlich beim Bitcoin-Mining verwendet wird) auf die Umwelt wurde nicht gelöst. Darüber hinaus gibt es derzeit eine Erwärmung seitens der Aufsichtsbehörden asiatischer Länder gegenüber der Kryptoindustrie, sagt Herr Nekrasov.

 

Das Wachstum der Mining-Kapazitäten in Russland ist durchaus zu erwarten, da es eine Reihe von Gebieten gibt, die für das Mining von Kryptowährungen in Bezug auf die Strompreise am rentabelsten sind, glaubt der Marketingdirektor von emcd. Alisa Tsukanova. In diesen Regionen (Regionen Irkutsk und Swerdlowsk, Region Krasnojarsk und andere) gibt es neben den niedrigen Stromkosten ein „günstiges Klima für den Bergbau“, das es Ihnen ermöglicht, keine zusätzlichen Mittel für Kühlgeräte auszugeben, erklärte Frau Tsukanova .

(Google translate) 

https://www.kommersant.ru/doc/5915688

 

Und wahrscheinlich werden Staaten (vorrangig die USA) auch bald versuchen ihre Miner zu zwingen, Transaktionen bestimmter Teilnehmer wie zB Russland zu zensieren.

 

Wenn Bitcoin auch diese Art von Angriff übersteht, wovon ich stark ausgehe, wird es das Vertrauen in das Netzwerk weiter stärken. 

Diesen Beitrag teilen


Link zum Beitrag
reko
vor einer Stunde von bmi:

Wenn Bitcoin auch diese Art von Angriff übersteht

.. würde das zu einer weiteren und stärker einschränkenden Regulierung führen.

Diesen Beitrag teilen


Link zum Beitrag
bmi
vor 3 Stunden von reko:

.. würde das zu einer weiteren und stärker einschränkenden Regulierung führen.

... was wiederum zu weiteren Benachteiligungen und Risiken (für all die, die sich einschränken) führen würde. 

Diesen Beitrag teilen


Link zum Beitrag

Erstelle ein Benutzerkonto oder melde dich an, um zu kommentieren

Du musst ein Benutzerkonto haben, um einen Kommentar verfassen zu können

Benutzerkonto erstellen

Neues Benutzerkonto für unsere Community erstellen. Es ist einfach!

Neues Benutzerkonto erstellen

Anmelden

Du hast bereits ein Benutzerkonto? Melde dich hier an.

Jetzt anmelden

×
×
  • Neu erstellen...